Hello,
thank you for all of this.
I did the same test with the same settings (extept for hardware configurations):
Environment
-
HP EliteBook 840 G8 - 11th Gen Intel(R) Core™ i5-1145G7 @ 2.60GHz (2.61 GHz), 16,0 GB RAM, Windows 11 Enterprise 24H2
-
used Chrome browser v 139.0.7258.139
-
ChromeDriver is updated to the latest using “Tools > Update WebDrivers > Chrome”
-
I disabled “Project > Katalon Platform > Integration > Enable Katalon Platform Integration”
-
I set “Project > Execution > Default wait for element timeout (in seconds)” to have 30 seconds
-
I set “Project > Execution > WebUI > Default Smart Wait” to be Enabled and then I set “Project > Execution > WebUI > Default Smart Wait” to be Disabled
Measurement Criteria
-
I used GitHub - katalon-studio-samples/healthcare-tests as testbed
-
I will check Katalon Studio 9.7.6 (with and without SmartWait) and Katalon Studio 10.3.1 (with and without SmartWait) run the Test Suites/healthcare-tests - TS_RegressionTest.
-
The value of “time taken” was found in the top-right corner of the Log Viewer when the test suite finished
Results
Summary
Katalon Studio 9.7.6 - SmartWait Enabled - Elapsed time: 51,751s
Katalon Studio 9.7.6 - SmartWait Disabled - Elapsed time: 49,505s
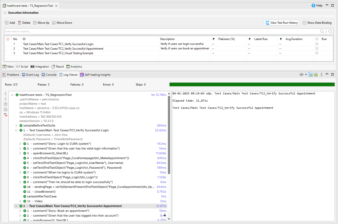
Katalon Studio 10.3.1 - SmartWait Enabled - Elapsed time: 1m - 13,780s
Katalon Studio 10.3.1 - SmartWait Disabled - Elapsed time: 59,533s
Detail
- Katalon Studio 9.7.6 - SmartWait Enabled - Elapsed time: 51,751s
- Katalon Studio 9.7.6 - SmartWait Disabled - Elapsed time: 49,505s
- Katalon Studio 10.3.1 - SmartWait Enabled - Elapsed time: 1m - 13,780s
- Katalon Studio 10.3.1 - SmartWait Disabled - Elapsed time: 59,533s
You can see in my test results that the problem is not even between Katalon Studio 9.7.6 vs Katalon 10.3.1 and also with SmartWait Enabled vs SmartWait Disabled especially in Katalon Studio 10.3.1.
You can also see that every single interaction in Katatalon Studio 10.3.1 SmartWait Enabled takes 1 or 2 seconds more.
This was a really simple test and even though the test durations in Katalon Studio 10.3.1 increased by almost 25% ![]()
Thank you



